|
|
3 years ago | |
|---|---|---|
| demo | 3 years ago | |
| img | 3 years ago | |
| 微信对话生成器(基础版) | 3 years ago | |
| README.md | 3 years ago | |
| wxchat-win32-x64.zip | 3 years ago | |
README.md
微信对话生成器
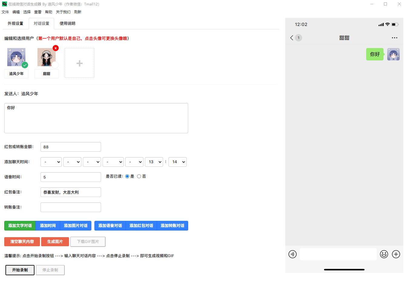
微信对话生成器,是一款聊天记录制作工具,可以模拟微信聊天,可以添加不同用户角色进行对话,支持发送文字、语音、图片、红包、转账等。可以将聊天内容一键生成为图片、长截图、动态图片和视频。
抖音上常见的聊天记录视频,使用这款工具可以轻松制作出来
注意:此版本为基础版,高级版暂不对外开放
感谢大家对原创作者的支持!由于支持原创用户较多,导致微信"被加好友频繁"(可能收不到您的好友验证请求)
可以添加备用微信号:yjc130604,或关注抖音号:yp071121
基础版(免费)
在线微信聊天生成器,抖音微信聊天搞笑视频制作神器
更新日志
2023-01-05:修复年份选项问题,增加年份选项到2027
2023-01-05:新增生成图片功能(该功能需要将项目部署在服务器上)
2023-01-05:新增生成视频功能(该功能需要将项目部署在服务器上)
2023-01-07:成品(解决无法右击保存生成好的图片)
2023-01-07:成品(添加菜单栏刷新功能,用于解决录制视频后需重启才能二次录制的问题)
2023-01-09:新增生成GIF功能
控制发送间隔时间(待开发)
高清录制MP4格式视频功能(待开发)
温馨提示:小白的话建议下载 wxchat-win32-x64.zip 成品,下载解压后鼠标双击 wxchat.exe 运行即可
演示图例
高级版(电脑端)
功能更强大,界面更简洁,使用更简单
高级版功能介绍
新增一键生成对话功能,可以控制聊天发送间隔时间(无需边录制边输入)
新增高清录制MP4视频功能(可录制高清、超清、蓝光)
新增长截图功能
新增发送表情功能
新增视频通话、语音通话、消息撤回等功能
新增数据缓存功能,刷新页面/重启软件内容不会丢失
新增音效功能(发送消息时带音效)
2023-05-12:新增对话内容修改功能
2023-05-12:新增拒绝消息功能
2023-05-18:新增对话内容移动功能
2023-05-21:新增手动一键生成对话功能,发送消息间隔时间随心所欲(无需边录制边输入)
2023-05-23:新增微信表情功能(微信 + Emoji)
2023-05-30:新增群聊模式(修复用户昵称不显示的问题)
2023-05-30:新增聊天内容导入和导出功能
2023-06-10:新增苹果微信字体
2023-06-10:修复清空聊天记录后需要最小化后才能输入内容的BUG
2023-06-15:新增从底部开始聊(消息对话从下往上弹出)
2023-06-15:新增自定义长截图的背景颜色
2023-06-28:修复无法换行输入和发送GIF表情包及其它优化
2023-06-30:修复个别设备在生成视频后,视频中的消息框出现轻微抖动的现象
2023-07-08:新增小说推文模式
2023-07-08:新增删除/拉黑提示功能
2023-07-10:新增发送文件功能
2023-07-10:优化其它及修复群聊昵称过长导致消息框样式的问题
2023-08-01:近期在开发手机版,手机版预计在8月底完成
2023-08-30:修复其它及新增语音播放功能
2023-08-30:新增一些小功能和细节上就不一一介绍了
2023-10-09:新增随机生成用户头像功能
2023-10-09:新增语音转文字功能
2023-10-09:新增发送个人名片功能
2023-10-09:支持聊天页面显示对方昵称/我的昵称
2023-10-09:修复无法修改聊天图片的问题
2023-10-09:修复一些已知问题及界面优化
2023-10-28:新增消息互换身份功能(将消息切换为对方/我发送的)
2023-10-28:新增拖拽移动消息功能(拖拽消息框移动消息位置)
2023-10-28:修复一些已知问题
更多功能.....
演示图例
高级版(手机端)
同微信界面一样,像微信一样操作(仅支持安卓)
2023-09-12:支持发送微信表情、文字、语音、图片、红包、转账等
2023-09-12:支持添加、删除和编辑好友
2023-09-12:支持零钱充值、提现和查看零钱明细
2023-09-12:支持自定义聊天背景以及设置当前聊天背景
2023-09-12:支持消息编辑、删除、移动位置等
2023-09-12:支持对方删除/拉黑后消息被拒收提示
2023-09-12:支持聊天内容自动滚动、自动逐条发送
2023-09-12:支持自定义聊天内容滚动速度,及消息发送间隔时间
2023-09-12:支持自定义聊天内容起始位置(例如:从下往上发送消息/从下往上滚动)
2023-09-12:支持聊天页面显示对方昵称/我的昵称
2023-09-12:支持自定义消息未读数量
2023-09-20:修复设置保存后状态栏适配的问题及其它优化处理
2023-09-20:新增随机生成用户头像
2023-09-20:新增群聊功能(创建、编辑、删除)
2023-10-12:新增发送个人名片,语音转文字等功能
2023-10-12:新增批量删除联系人和群聊功能
2023-10-12:修复无法修改聊天图片及一些已知问题
2023-10-12:解决点击手机物理返回键会退出软件的问题
2023-11-02:新增消息互换身份功能(将消息切换为对方/我发送的)
2023-11-02:修复一些已知问题
2023-11-12:新增朋友圈功能
2023-11-12:新增新的朋友页面(好友验证页面)
2023-11-12:新增转账页面
2023-11-12:新增图片预览功能
2023-11-12:修复一些已知问题
更多功能.....
演示图例
特别声明
此软件只用于娱乐使用,切勿用于非法途径,由此产生任何纠纷由使用者本人自己承担,禁止用于各种违法犯罪行为!!






